Як перевірити, чи платіжний термінал працює?
Якщо термінал підключений до програми Торгсофт
Щоб не затримувати клієнтів у випадку непрацездатності платіжного термінала, протестуйте його попередньо в Торгсофт. Перевірити термінал можна двома способами: спеціальним тестом та продажем.
Як перевірити працездатність платіжного термінала без продажу?
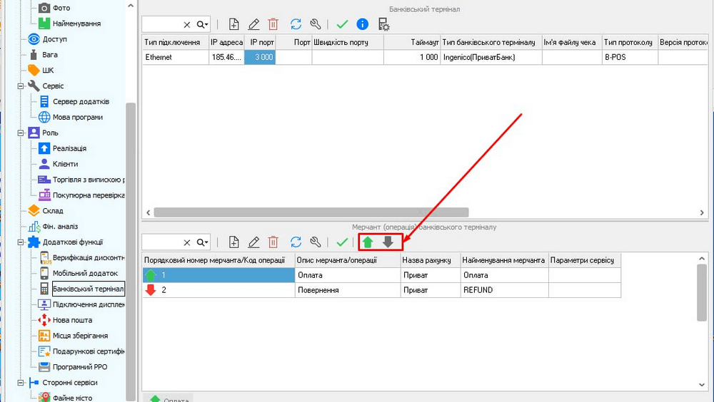
- Пройдіть в меню «Налаштування» ⟶ «Параметри» ⟶ «Додаткові функції» ⟶ «Банківський термінал». На формі є спеціальні 2 стрілочки для тестування термінала: зелена — для проведення оплати, червона — для повернення цих коштів власнику.
- У вікні для оплат введіть суму, — можна й 1 грн, головне, щоб ці кошти були в наявності на картці платника.

- Прикладіть до термінала карточку для оплат, наприклад власну.
- Отримайте чек на відповідну суму.
Як провести тестовий продаж в Торгсофт?
Якщо ви все ж бажаєте перевірити працездатність термінала шляхом продажу — продайте будь-який товар собі ж, оплатіть карткою через термінал і одразу здійсніть повернення товару.
Для цього:
- Додайте товар в «Реалізацію».
- У вікні оплати оберіть «Безготівковий рахунок».

- Проведіть оплату карткою через термінал.
- Отримайте чек з термінала.
✅ Що в першому, що в другому варіанті, успішна оплата — це коли термінал видав чек і в Торгсофт закрилось вікно оплати.
❌ Якщо ж термінал не працює, чи налаштований неправильно, то програма проаналізує проблему і видасть відповідне інформаційне повідомлення.
Що робити, якщо банківський термінал не підключений до програми Торгсофт?
Програма Торгсофт контролює надходження коштів через термінал, якщо цей пристрій підключений до програми. Якщо ж термінал не підключений до Торгсофт, то єдиним способом перевірити його є проведення продажу з подальшою перевіркою надходження коштів на розрахунковий рахунок.
Корисні посилання:
РРО 2023: кому потрібен, як обрати, банківський термінал і фіскальний чек
Як працювати із банківським POS терміналом
Підключення фіскального реєстратора
Торгсофт допомагає підготуватися до перевірок
Чат-бот StopViolationBot збирає скарги громадян на підприємців. Як їх уникнути
Все для автоматизації магазину
Підтримка користувачів Торгсофт