How to check if the payment terminal is working?
If the terminal is connected to the Torgsoft program
In order not to delay customers in case of malfunctioning of the payment terminal, test it in Torgsoft beforehand. There are two ways to test the terminal: a special test and a sale.
How can I check the payment terminal's functionality without a sale?
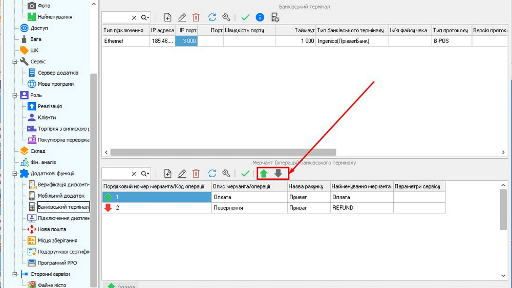
- Go to the menu «Settings» ⟶ «Options» ⟶ «Additional functions» ⟶ «Bank terminal». There are 2 special arrows on the form for testing the terminal: green for making a payment, red for returning the funds to the owner.
- In the payment window, enter the amount — you can even enter 1 UAH, as long as the funds are available on the payer's card.

- Attach a payment card to the terminal, for example, your own.
- Receive a check for the corresponding amount.
How to make a test sale in Torgsoft?
If you still want to check the terminal's performance by selling — sell any product to yourself, pay with a card through the terminal and immediately return the goods.
To do this:
- Add an item to the «Sales».
- In the payment window, select «Bank transfer».

- Make a card payment through the terminal.
- Get a receipt from the terminal.
❌ If the terminal does not work or is configured incorrectly, the program will analyze the problem and display an appropriate information message.
What should I do if the bank terminal is not connected to the Torgsoft program?
The Torgsoft program controls the receipt of funds through the terminal if this device is connected to the program. If the terminal is not connected to Torgsoft, the only way to check it is to make a sale and then check the receipt of funds to the current account.
Useful links:
PTR 2023: who needs it, how to choose, bank terminal and fiscal check
How to work with a bank POS terminal
Connecting a fiscal registrar
Torgsoft helps to prepare for inspections
The StopViolationBot chatbot collects complaints from citizens against entrepreneurs. How to avoid them
Everything for store automation
Support for Torgsoft users